Leadership Styles Assessment
Leadership-101

Leadership Styles Assessment

5 Leadership Assessment Tools You Need To Try Projectmanager Com Leadership Styles Assessment
www.projectmanager.com

Full Text Relationship Between Leadership Style And Health Worker Leadership Styles Assessment
www.dovepress.com

Leadership Style Assessment Tool E I Leadership Styles Assessment
www.slideshare.net

Unit 8 Db 2 Discussion Board Cu Studocu Leadership Styles Assessment
www.studocu.com

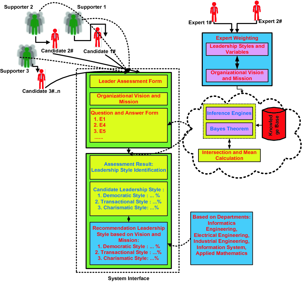
Smart Group Decision Making On Leadership Style Identification Leadership Styles Assessment
link.springer.com

2 Leadership Styles Assessment

Develop Yourself And Get Success Leadership Styles Questionnaire Leadership Styles Assessment
selfdevelopmentplans.blogspot.com

2 3 Leadership Things To Consider What Is The Di Chegg Com Leadership Styles Assessment
www.chegg.com

Leadership Matrix Survey Leadership Styles Assessment
www.nwlink.com

Https Community Asha Org Higherlogic System Downloaddocumentfile Ashx Documentfilekey F326ad9b Ae5f F868 94f8 5a49d70b1e2b Forcedialog 1 Leadership Styles Assessment

More from Leadership Styles Assessment